Blogs

Wazuh and MISP integration

Wazuh–MISP Integration: Real-Time Threat Detection with File Hashes

The goal of this tutorial is to integrate MISP with Wazuh, enabling automated threat intelligence correlation. When a new file is created on a monitored endpoint, Wazuh will query its hash against indicators stored in the MISP instance. If a match is found, Wazuh will automatically generate an alert, enhancing detection and response capabilities.

Continue reading

MISP 2.5.22 released with improvements and bugs fixes

We are pleased to announce the release of MISP v2.5.22.

This release brings new features, improvements, fixes, and important updates to keep MISP stable and up to date.

Continue reading

MISP Synchronisation - Test and Validation Project

MISP Synchronisation - Test and Validation Project

Introduction

To ensure effective threat intelligence sharing, MISP allows data synchronisation between different instances. The administrators of each instance can decide whether they want to send or receive data with the instances they want. In addition, synchronization also allows filtering between the data you want between public and private internal instances. However, this synchronisation mechanism must follow strict rules that define how and to what extent information can be shared.

Continue reading

MISP 2.5.21 released with a new recorrelate feature, various fixes and updates.

MISP 2.5.21 released (2025-09-10)

We are pleased to announce the release of MISP v2.5.21.
This version introduces new features affecting the various correlation tools, important fixes, and various updates to objects, taxonomies, and galaxy.

Continue reading

MISP 2.5.19 brings important fixes, improvements to the on-demand correlation engine, refinements in the task scheduler, and better error handling.

MISP 2.5.19 Release Notes

Release date: 2025-08-20

MISP 2.5.19 brings important fixes, improvements to the on-demand correlation engine, refinements in the task scheduler, and better error handling.

Continue reading

MISP v2.5.18 released with new on-demand correlation engine, a new improved task scheduling system and many more updates

MISP v2.5.18 Release Notes

We are pleased to announce the release of MISP v2.5.18, featuring a brand-new on-demand correlation engine, new improved task scheduling, Forgejo CI integration, and a wide range of fixes and refinements.

Continue reading

MISP Releases v2.5.16 & v2.4.214 - A Major Leap in Performance and Stability

We are thrilled to announce two new releases for the MISP project: a significant feature and performance release, v2.5.16, and a stable maintenance release, v2.4.214.

Continue reading

MISP 2.4.213 & 2.5.15 Released - A Double Dose of Security, Search, and Stability

We are thrilled to announce a dual release of MISP, bringing significant enhancements to both our stable and development branches with versions 2.4.213 and 2.5.15.

Continue reading

MISP 2.4.211 & 2.5.13 Released - A Double Dose of Security, Search, and Stability

We are excited to announce the parallel release of two new MISP versions: 2.5.13 for our latest branch and 2.4.211 for the 2.4 branch. These releases are packed with critical security patches, a major overhaul of the search functionality, and a host of improvements and bug fixes to enhance your threat intelligence experience.

Continue reading

MISP 2.4.210 / 2.5.12 released with many improvements, UI enhancement and various fixes

This release provides a critical round of security fixes, significant improvements to attribute validation, and UI enhancements for event views and analyst workflows. Multiple components including Galaxy, STIX, and warning lists were also updated. Special attention has been given to improving compatibility, performance, and documentation.

Continue reading

MISP v2.4.209 and v2.5.11 Released with new features, security fixes and improvements in workflow engine.

This release introduces several new features, important security fixes, and major improvements to the workflow engine, sharing group logic, and plugin handling. It also includes enhancements developed during hackathon.lu 2025.

Continue reading

MISP reporting

MISP reporting

Introduction

MISP already offers several ways to examine what is happening on your instance:

  • Statistics page - available via Global Actions ▸ Statistics – shows headline figures for events, attributes, users, organisations and sightings. (Tip: append .json to the URL to retrieve the raw data.)
  • Dashboard plug‑ins - provide live widgets on usage, trending attribute values and popular tags.
  • Periodic summary - delivers a snapshot of recent activity straight to your inbox.
  • Visualisation in PowerBI - uses PowerBI to visualise MISP data.

These tools are invaluable for quick checks, yet they stop short of answering a few questions:

Continue reading

MISP v2.4.208 and v2.5.10 Released with Many Bugs Fixed

This release introduces important security fixes, enhancements in authentication plugin handling, and better cache management in the workflow editor. It also updates various MISP components and improves remote sync behavior.

Continue reading

MISP v2.4.207 and v2.5.9 Released with Many Bugs Fixed

Summary

This dual release of MISP (versions 2.4.207 and 2.5.9) brings significant stability improvements, better performance, and architectural refinements, particularly around background job handling, workflow modules, and Galaxy cluster operations.

Continue reading

MISP v2.4.206 and v2.5.8 Released - new workflow modules, improved graph object relationship management and many other improvements

Summary

MISP v2.4.206 and v2.5.8 introduces new workflow modules, enhanced object relationship management and significant improvements to the event synchronisation mechanism. Key highlights include improved a reworked attribute search functionality, better handling of event reports, and various security fixes. Additionally, numerous optimizations and bug fixes enhance stability and performance.

Continue reading

MISP v2.4.205 and v2.5.7 Released - Enhancements, Fixes, and Improved Correlation Management

Combined Release Notes: MISP v2.5.7 & v2.4.205 (2025-02-24)

The MISP Project is pleased to announce the release of MISP v2.5.7 and v2.4.205, bringing several new features, important fixes, and enhancements to improve the overall user experience and platform functionality. This release addresses critical improvements in synchronization filtering, correlation management, and UI enhancements, ensuring a more stable and efficient MISP environment.

Continue reading

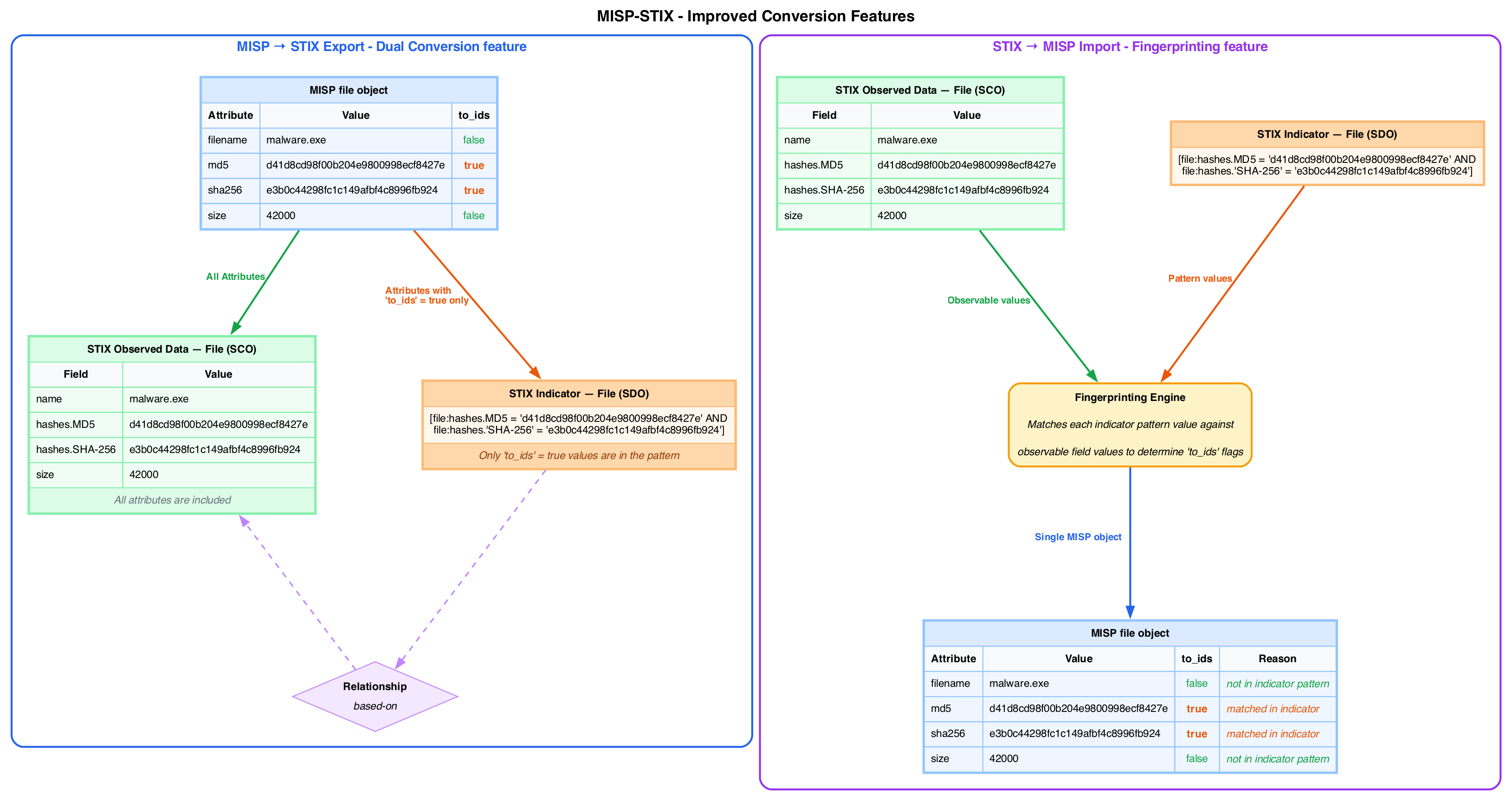
Latest misp-stix Release: Enhanced Support for Analyst Data

MISP Analyst Data Format: Enhancing STIX 2.1 Integration

The MISP Analyst Data format, part of the broader MISP-standard.org ecosystem, represents a significant step forward in structuring and exchanging cyber threat intelligence. Developed in collaboration with industry partners, this format builds upon the lessons learned from OASIS STIX, addressing its practical shortcomings while ensuring greater efficiency, flexibility, and usability for analysts.

Continue reading

MISP 2.4.204 and 2.5.6 released including new features, performance improvements and many other improvements.

Combined Release Notes: MISP v2.5.6 & v2.4.204 (2025-01-03)

The MISP team is excited to announce the release of MISP v2.5.6 and MISP v2.4.204. These updates bring several new features, fixes, and performance improvements to enhance the platform’s usability and efficiency. Here’s a summary of the key changes:

Continue reading

MISP 2.4.203 and 2.5.5 released including new features, improvements and many security improvements.

MISP Software Release: Combined Updates for v2.4.203 and v2.5.5

Introduction

We are thrilled to announce the release of MISP v2.4.203 and MISP v2.5.5, bringing a range of new features, improvements, and fixes to enhance the platform’s performance, usability, and security. These updates reflect our ongoing commitment to providing a robust and reliable open-source threat intelligence platform for the community.

Continue reading

MISP 2.4.202 and 2.5.4 released with numerous enhancements including analyst data, bug fixes, and security improvements

Changes

Configuration

  • Base URL Setting: Added a new setting to skip base URL coercion for the framework. This resolves issues when running MISP under a subdirectory but may have adverse effects for other setups.

Settings

  • REST Client Settings: Enhanced security by tightening REST client-related settings:
    • rest_client_baseurl is now CLI-only.
    • Updated rest_client_enable_arbitrary_urls description for clarity.
  • Removed Unused Setting: Security.disable_form_security, a legacy setting for testing purposes, has been removed.

Updates

  • Taxonomies, Warning Lists, Objects, Galaxy: Updated to their latest versions.
  • MISP-STIX and PyMISP: Updated to the latest versions.

Analyst Data

  • Analyst Data objects like Notes and Opinions are now flattened lists attached to their data layer instead of nested.
  • Improved handling of analyst data in various endpoints and views.
  • Added new metrics for analyst data and event reports.

UI

  • Minor tweaks and improvements.

Attributes

  • Support for adding combinations of tag collection tags and other tags simultaneously.

Statistics

  • Added metrics for analyst data and event reports.

CI

  • Path fixes and branch updates.

Fixes

Security

  • Resolved multiple vulnerabilities:
    • Stored XSS in JsonTool::encode() used in JavaScript.
    • Tightened template elements endpoint to prevent abuse.
    • File upload process improved to prevent abuse.
    • Prevented TOTP secret logging in audit logs.
  • Updated encoding in the upload_file view element.

Analyst Data

  • Addressed issues with nested data handling and JSON export.
  • Fixed data fetching inconsistencies and restored functionality for viewing nested analyst data.
  • Adjusted deleted flag behavior to improve results consistency.

Miscellaneous

  • Corrected variable definition, CLI arguments, and template index naming.

Other

  • Merge Requests: Integrated various feature and fix branches into 2.4-develop.
  • Community Additions: Added Threatmon MISP Community.
  • Custom Image Path Check: Updated image path validation logic.

This release includes several critical security fixes, updates, and enhancements, improving the overall functionality and stability of MISP. Users are encouraged to update promptly to benefit from the latest improvements and security measures.

Continue reading